HazteK Software

The home of StorURL, TrueIP, SMTP Mail Sender and many other freeware tools
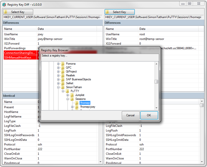
System / Registry Key Diff 👍 9 👎 0
Registry Key Diff is a tool to allow you to compare two different local registry keys to see what is the same and what is different about them. It was created to compare PuTTY sessions to see why one session acts differently than an almost identical one.
Screenshots
Main interfaceRegistry key browser
Prerequisites
The following items are required for Registry Key Diff to run properly.
Supported/Tested Operating Systems
The following operating systems are supported for running Registry Key Diff. It may run on other operating systems, but I have not tested any except the ones listed.
Like Registry Key Diff and want to support me? 🍕 Buy me some pizza!
Discussion
There are no comments associated with this application. Be the first?
Post a comment
Please note that if this is a support request, it will be quicker if you email me directly via the Contact page.
Note: Comments require approval before they will be displayed on this page.